跳转到主要内容
SeaDocker海多客学习中心
搜索
专题
课程
注册
登录
信息
内容
课程
系统操作流程
其它ERP授权爱亚仓
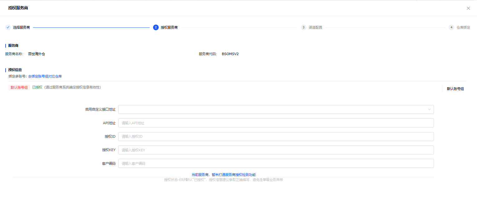
易仓ERP对接爱亚仓(WMS)
易仓ERP对接爱亚仓(WMS)
API地址:http://edi-glink.800best.com/gateway/api/glink
API地址是固定的,其它信息请询问爱亚仓工作人员
上一页
赛盒ERP对接爱亚仓(WMS)
下一页
赛狐ERP对接爱亚仓(WMS)
无评论
回到顶部
无评论